- Trước phiên bản R101.01: Khi thực hiện khai báo sách ban đầu, CBTV thực hiện khai báo danh mục cho Nhà xuất bản (nhà xuất bản mới chưa có trong danh mục) rồi thực hiện nhập sách vào phần mềm. Việc làm này gây mất thời gian, thao tác cho CBTV.
- Từ phiên bản R101.01: Bổ sung chức năng thêm Nhà xuất bản khi lập Phiếu nhập.
Các bước thực hiện:
- Chọn menu Sách\Nhập sách, nhấn Lập phiếu nhập
- Khai báo thông tin Phiếu nhập sách chi tiết: Chương trình có mang sẵn bộ danh sách các biên mục sách đã được xuất bản của NXB Giáo dục. CBTV chỉ cần chọn trong danh sách đó thì các thông tin khác của sách sẽ được hiển thị:
- Thông tin phiếu nhập: Số phiếu nhập, Ngày nhập, Nguồn cấp, Lý do nhập
- Tại tab Thông tin chi tiết:
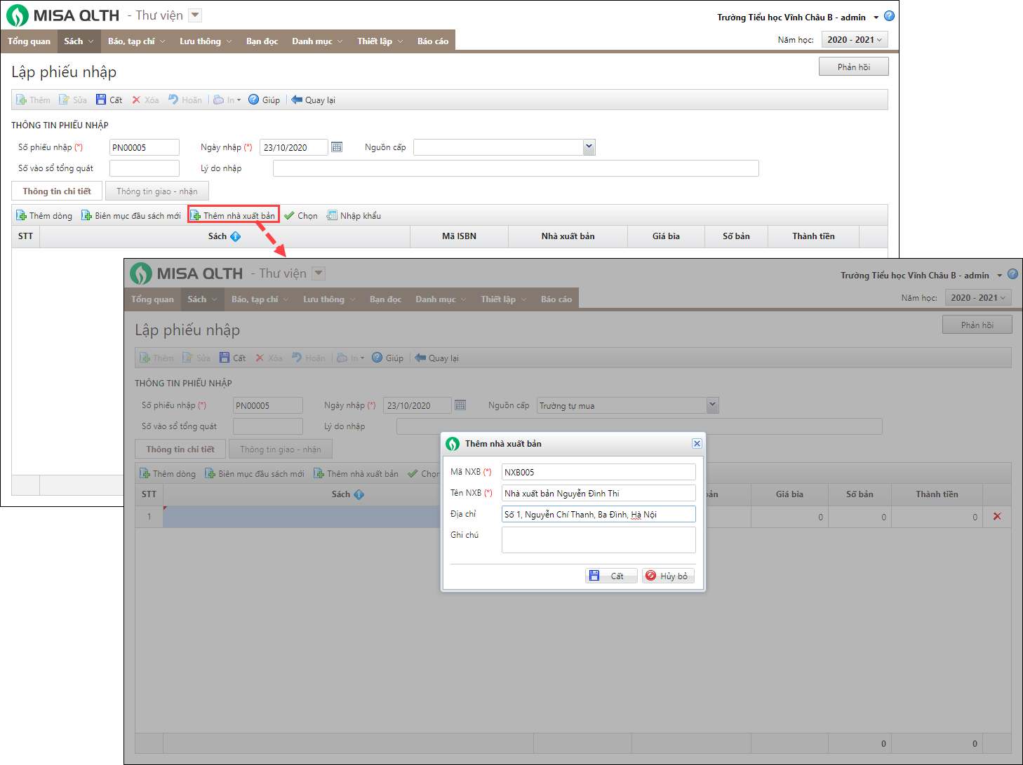
- Nhấn Thêm dòng
- Chọn tên Sách dừ danh sách, phần mềm lấy lên thông tin Mã ISBN, Nhà xuất bản, Giá bìa
- Nhập Giá bìa, Số bản, phần mềm tự tính tổng số tiền tại cột Thành tiền
- Nếu tên Sách chưa có sẵn trong danh sách, nhấn Biên mục đầu sách mới và thực hiện khai báo thông tin trên màn hình Biên mục đầu sách. Nhấn Cất

- Nếu Nhà xuất bản chưa có sẵn trong danh sách, nhấn Thêm nhà xuất bản mới và thực hiện khai báo thông tin trên màn hình Nhà xuất bản. Nhấn Cất.

- Nhấn Chọn để chọn nhiều sách cùng một lúc.
- Phần mềm lấy lên thông tin vào Phiếu nhập sách hoặc nhấn Biên mục đầu sách mới nếu muốn thêm một biên mục đầu sách mới

- Phần mềm lấy lên thông tin vào Phiếu nhập sách hoặc nhấn Biên mục đầu sách mới nếu muốn thêm một biên mục đầu sách mới
- Tại tab Thông tin giao nhận: nhập các thông tin về bên giao và bên nhận sách

- Nhấn Cất. Hệ thống tự động sinh số đăng ký cá biệt cho sách theo quy tắc đã thiết lập tại mục Thiết lập\Đánh số đăng ký cá biệt
Lưu ý: Anh/chị thêm Nhà xuất bản tương tự khi Khai báo số lượng sách ban đầu.
Xem hướng dẫn Lập phiếu Nhập sách tại đây.

024 3795 9595
https://www.misa.vn/