1. Trang chủ
  2. Thực hiện Lập thời khóa biểu

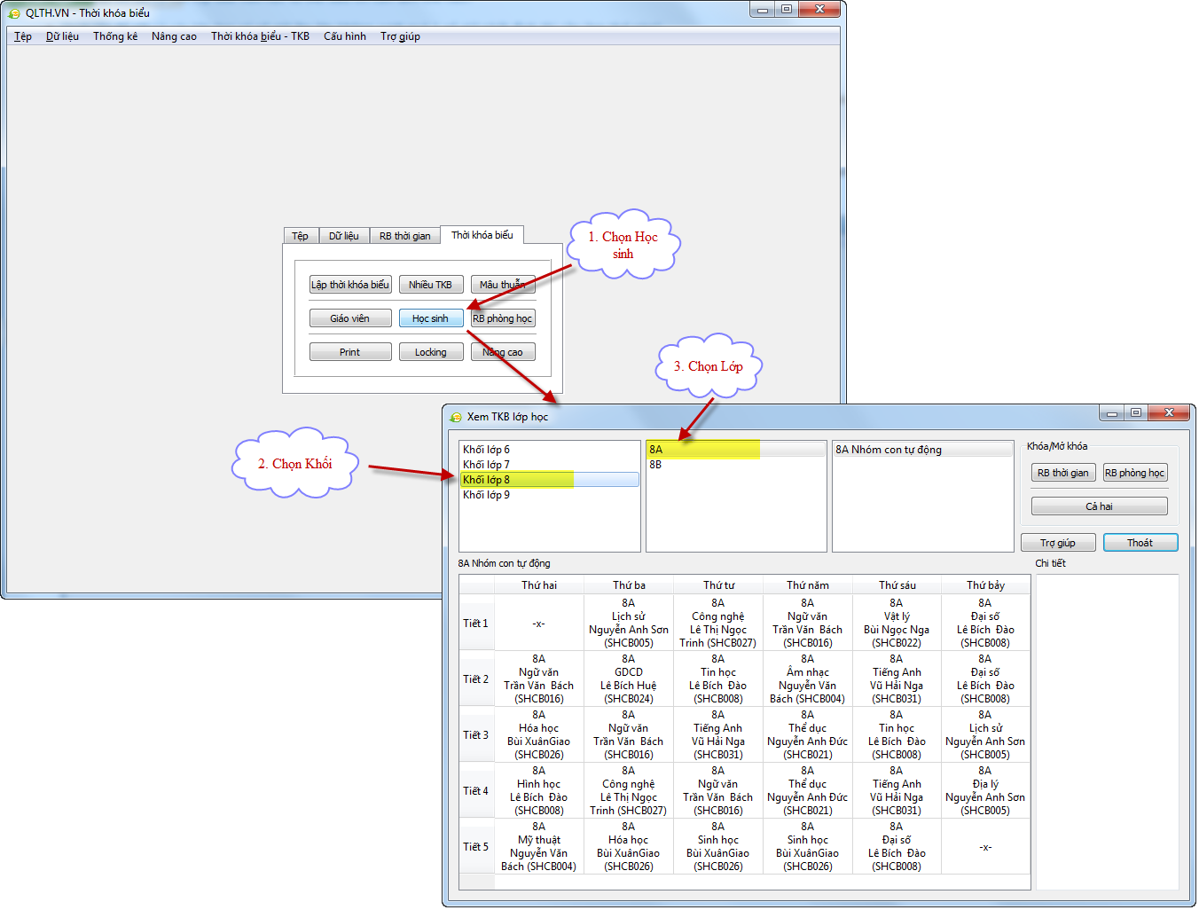
Thực hiện Lập thời khóa biểu

Sau khi đã thiết lập một số ràng buộc theo giáo viên, lớp học và tiết giảng phù hợp với trường, hiệu trưởng thực hiện lập thời khóa biểu. 

Hiệu trưởng lập 1 thời khóa biểu

  • Hiệu trưởng chọn tab Thời khóa biểu, nhấn Lập thời khóa biểu
  • Hiệu trưởng xem thời khóa biểu đã lập

Hiệu trưởng lập nhiều thời khóa biểu

  • Hiệu trưởng chọn tab Thời khóa biểu, nhấn Nhiều TKB

     Trường hợp đã từng lập nhiều thời khóa biểu, khi nhấn Bắt đầu thì sẽ nhận được thông báo hướng dẫn như dưới đây. Trong trường hợp này, cần vào thư mục theo đường dẫn đã chỉ ra trên thông báo, thực hiện xóa thư mục có tên “data-multi” để xóa tất cả các thời khóa biểu đã lập hoặc đổi tên thư mục này, sau đó thực hiện lại việc lập nhiều thời khóa biểu.

  • Hiệu trưởng xem thời khóa biểu vừa lập
    • Hiệu trưởng vào đường dẫn có chứa các thời khóa biểu vừa lập được, chọn 1 thư mục



    • Mở tệp data_index.html


 Bước tiếp theo: Chuyển kết quả lập thời khóa biểu vào phần mềm QLTH.VN

Cập nhật 31/12/2019

Kênh hỗ trợ